Projektgenerator macht Tempo
Der Werkzeugmaschinenbauer Monforts hat die Migration von EPLAN 21 auf EPLAN Electric P8 zum Anlass genommen, einen eigenen Baukasten für die Elektrokonstruktion zu erstellen.
Der Werkzeugmaschinenbauer Monforts hat die Migration von EPLAN 21 auf EPLAN Electric P8 zum Anlass genommen, einen eigenen Baukasten für die Elektrokonstruktion zu erstellen. Diese (Vor-)Arbeit hat sich gelohnt: Im Vergleich zur manuellen Erstellung der kundenspezifischen Elektro-Dokumentation sparen die Konstrukteure jetzt bis zu 95% Zeit – und können somit deutlich mehr Projekte bearbeiten. Als Hersteller von Dreh- und Drehfräsmaschinen hat die A. Monforts Werkzeugmaschinenbau GmbH & Co. KG in Mönchengladbach einen sehr guten Ruf. Denn Monforts bewegt sich mit seinem Programm im „High End“-Bereich der spanenden Fertigung. Die Maschinen sind leistungsstark und erzeugen dank hoher Genauigkeit ein sehr gutes Finish auch in anspruchsvollen Anwendungen, z.B. bei der Bearbeitung von Passungen mit extremen Genauigkeitsanforderungen. Verfahrensintegration: Drehen plus Laser
Dass die Entwickler des Unternehmens innovativ sind, haben sie u.a. im vergangenen Jahr mit der „KombiMasch“-Technologie gezeigt: Auf der EMO 2007 präsentierte Monforts eine Drehmaschine mit integriertem Lasersystem, die ein Härten oder Auftragsschweißen der Komponenten in einer Aufspannung mit dem Drehen ermöglicht. Diese Technologie wurde von der Fachzeitschrift MaschinenMarkt mit dem „MM Award 2007“ ausgezeichnet. Ein Alleinstellungsmerkmal der Monforts-Maschinen ist die hydraulisch gelagerte Führungsachse, die reibungsfrei arbeitet, ruckfrei anläuft und sehr gute Dämpfungseigenschaften bietet: Das ist eine wichtige Voraussetzung für hochgenaue Bearbeitungsprozesse. 23 Maschinentypen – und viele Optionen
Das Programm des Unternehmens umfasst zurzeit 23 Maschinentypen, die jeweils mit unterschiedlichen Steuerungen und in zahlreichen Optionen lieferbar sind. Konstruktionsleiter Dr. Dominic Deutges: „Unsere Kunden erhalten keine Maschinen ´von der Stange´, sondern wir bieten ihnen kundenspezifische Lösungen, die optimal auf den individuellen Einsatzfall abgestimmt sind.“ Deshalb stecken 80 bis 90% der konstruktiven Arbeit in der Serienmaschine, aber für jede Maschine wird ein Anteil individuell entwickelt. Diesen individuellen Entwicklungsanteil erledigte man ursprünglich nach dem Prinzip der Variantenkonstruktion: Der Elektrokonstrukteur rief die Konstruktionsdaten des Maschinentyps auf und machte sich ans individuelle Konstruieren, um Optionen wie z.B. die Einbindung in Automationskonzepte oder länderspezifische Sicherheitsbestimmungen konstruktiv umzusetzen. EPLAN Electric P8: API-Interface erlaubt individuelle Anpassung
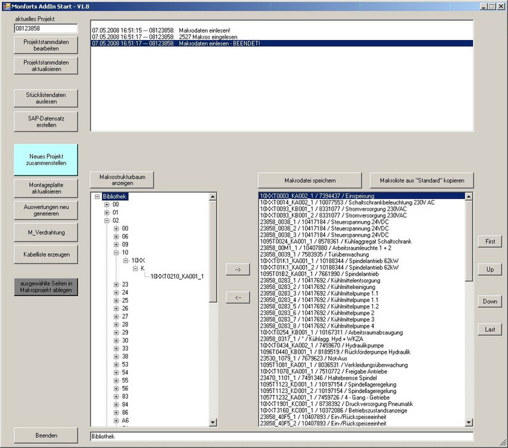
Als sich Monforts für die Migration von EPLAN 21 auf EPLAN Electric P8 entschied, beschloss man, auch diese Vorgehensweise zu ändern. Heinz-Günter Kämmerling, CAD-Administrator: „Wir wollten die Abläufe in der Elektrokonstruktion besser strukturieren und beschleunigen.“ Dafür bietet EPLAN Electric P8 ideale Voraussetzungen. Denn das System erlaubt nicht nur den Wechsel zwischen grafik- und datenbankorientiertem Arbeiten, sondern auch die Erstellung von Makros und deren systematisches Ablegen in einer Bibliothek. Und, was für Monforts ganz entscheidend war, mit dem „Application Programming Interface“ (API) steht dem Anwender von EPLAN Electric P8 ein leistungsfähiges Programmier-Interface zur Verfügung, mit dem sich das CAE-System an individuelle Aufgabenstellungen anpassen lässt. Diese Funktion hat Monforts umfassend genutzt. Heinz-Günter Kämmerling: „Wir haben vor der eigentlichen Migration im Wesentlichen zwei Aufgaben abgearbeitet. Zum Einen haben wir alle Maschinenfunktionen und Optionen in Module gegliedert und die elektrotechnische Dokumentation dieser Module als Makro in EPLAN Electric P8 zerlegt. Dann haben wir mit dem API einen Projektgenerator erstellt, der den Konstrukteur quasi durch die Projekterstellung führt.“ E-CAD-Baukasten mit 4000 Makros
Insgesamt stehen den Monforts-Konstrukteuren in der EPLAN Bibliothek rund 4000 Makros zur Verfügung. Dass es so viele sind, hat seinen Grund. Kämmerling: „Uns war es ganz wichtig, die Maschine sehr systematisch in Module zu zerlegen und tatsächlich alle möglichen Optionen zu erfassen. Denn nur so erreichen wir eine einheitliche Konstruktion. Um flexibel zu bleiben und die Übersicht zu gewährleisten, sind die Module relativ klein gehalten: Jedes Makro umfasst per Definition nur eine Seite.“ Und selbstverständlich sind auch die Schnittstellen der Module so sauber gefasst, dass in der Regel keine Nacharbeit erforderlich ist und die Makos wirklich nur angeklickt und aneinandergereiht werden müssen. Projektgenerator systematisiert die Vorgehensweise
Bei der Auswahl der Module wird der Konstrukteur vom Projektgenerator umfassend unterstützt. Auch hier steht systematisches Vorgehen ganz obenan. Denn das CAD-Team von Monforts hat den Generator per API so programmiert, dass er in vorgegebener Reihenfolge die jeweiligen Module bzw. Wahlmöglichkeiten anbietet. Der Konstrukteur muss also nur auswählen und sich um das Detail-Engineering der Module, die ja bereits konstruiert sind, nicht kümmern. Bis zu 95% Zeitersparnis
Auf diese Weise beschleunigt sich die Elektrokonstruktion in der Tat enorm. Konstrukteur Christian Maiburg: „Bei der Zusammenstellung der Dokumentation sparen wir bis zu 95% Zeit. Je größer der Anteil an Standardoptionen, desto größer die Zeitersparnis.“ Die neue Vorgehensweise bietet neben dem Zeitfaktor auch noch weitere Vorteile. So ist jetzt z.B. die Schaltschrankbelegung vereinheitlicht: Ein und dieselbe Option wird immer am selben Platz im Schaltschrank realisiert. Das erleichtert dem Servicepersonal die Arbeit. Hier setzt die P8-gestützte Konstruktion bei einem virtuellen Basis-Schaltschrank an, der durch selektives, automatisches Löschen nicht verwendeter Teile aus einer maximalen Ausbaustufe seine tatsächliche Belegung erhält. Die Verbindung von EPLAN zum SAP-System, das Monforts für die kaufmännischen Funktionen nutzt, erleichtert dem Einkauf die Arbeit und gewährleistet, dass alle Beteiligten mit dem aktuellen Datenstand arbeiten. Denken in Baugruppen – und in langen Zeiträumen
Das „Denken in Baugruppen“ zahlt sich für Monforts aus: Die Kombination von Zeitersparnis und systematischerer Vorgehensweise bringt unternehmensintern Vorteile und kommt auch bei den Kunden gut an. Die Vorarbeiten einschließlich der Migration verliefen nach Plan und ebenfalls problemlos. Heinz-Günter Kämmerling: „Es gab anfangs Performance-Probleme, weil die Multi-User-Fähigkeit für großen Traffic im Netzwerk sorgte, wenn gerade mehrere Konstrukteure mit dem Projektgenerator automatisch Projekte zusammenstellten. Dieses Problem konnte durch die enge Zusammenarbeit mit EPLAN aber schnell behoben werden." Auch beim Umbau von Maschinen wird die neue Konstruktionsmethodik von Nutzen sein. Dr. Dominic Deutges: „Unsere Maschinen sind sehr langlebig und werden teilweise auch später mehrfach umgebaut oder umgerüstet. Bei diesen Aufgaben bietet die modulare Konstruktion ebenfalls Vorteile, weil man Optionen im System einfach durch Mausklick hinzufügen kann.“ Daher steht es für Monforts außer Frage, dass man mit EPLAN Electric P8 und dem selbst entwickelten Projektgenerator auf dem richtigen Weg ist: Die Software soll weiter ausgebaut werden. Zurzeit überlegen die Verantwortlichen auch, ob sie die Fluidkonstruktion integrieren und EPLAN Fluid einsetzen, das auf einheitlicher Entwicklungsplattform mit EPLAN Electric P8 agiert. Der Vorteil: Mehr Durchgängigkeit im Engineering-Prozess durch einheitliche Datenbasis und direktes Zusammenspiel beider Systeme.

(Von links): Konstruktionsleiter Dr. Dominic Deutges, CAD-Adminis- trator Heinz-Günter Kämmerling und Konstrukteur Christian Maiburg sind zufrieden mit EPLAN Electric P8, das Ihnen hilft, die Abläufe in der Elektro- konstruktion zu beschleunigen.

Monforts erstellt Anlagen wie das Dreh/Fräszentrum UniCen 504, das zusätzlich auch das Auftragsschweißen beherrscht.



